|
VisioDevKit-Sample
v2.0
|
Interface for Objects (SDK or OS' GUI elements) whose display can be toggled. More...

Public Member Functions | |
| virtual void | show ()=0 |
| Displays this Object. More... | |
| virtual void | hide ()=0 |
| Hides this Object. More... | |
| virtual bool | isVisible ()=0 |
Interface for Objects (SDK or OS' GUI elements) whose display can be toggled.
|
pure virtual |
Hides this Object.
No effect if it is already hidden.
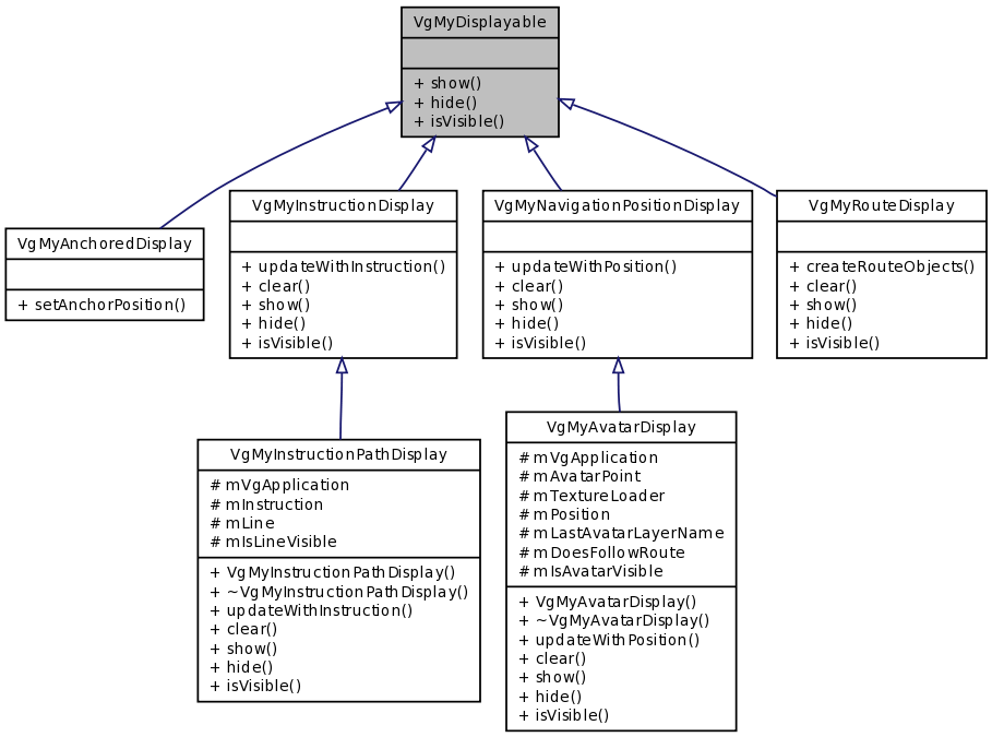
Implemented in VgMyAvatarDisplay, VgMyInstructionPathDisplay, VgMyInstructionDisplay, VgMyNavigationPositionDisplay, and VgMyRouteDisplay.
|
pure virtual |
Implemented in VgMyAvatarDisplay, VgMyInstructionPathDisplay, VgMyInstructionDisplay, VgMyNavigationPositionDisplay, and VgMyRouteDisplay.
|
pure virtual |
Displays this Object.
No effect if it is already displayed.
Implemented in VgMyAvatarDisplay, VgMyInstructionPathDisplay, VgMyInstructionDisplay, VgMyNavigationPositionDisplay, and VgMyRouteDisplay.