VisioMove  2.1.4
 All Classes Namespaces Functions Variables Typedefs Enumerations Enumerator Properties Friends Pages
3D module

Description of 3D module.

  1. Introduction
  2. 3D Module Interface Diagram
  3. Geometry Objects
  4. Geometry Events

Introduction

With VisioMove's 3D Module you'll be able to:

  • Render cartographic, geographic and 3D sources
  • Control the camera's position and orientation
  • Add additional geometry objects to the 3D module, such as lines and markers
  • Receive notification events when your objects are interacted with.
  • Animate geometry objects.

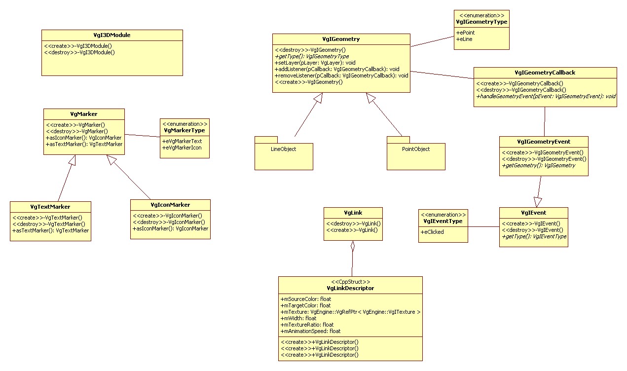
3D Module Interface Diagram

Overview3DModule.jpg

Geometry Objects

Geometry Events

VisioMove 2.1.4, Visioglobe® 2015