VisioMove  2.1.4
 All Classes Namespaces Functions Variables Typedefs Enumerations Enumerator Properties Friends Pages
Navigation module

Description of navigation module.

  1. Introduction
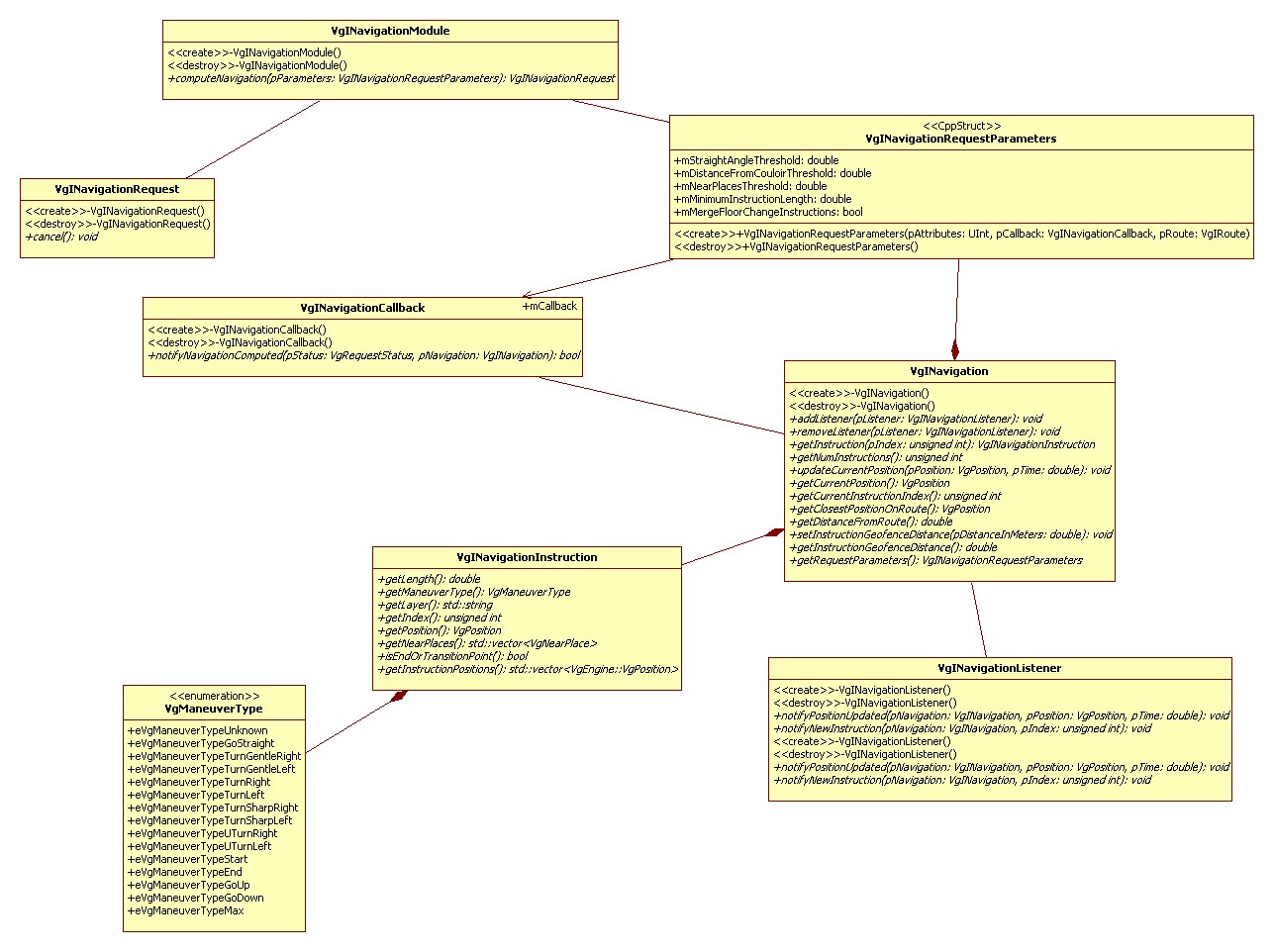
  2. Navigation Module Interface Diagram

Introduction

To use VisioMove's Navigation module you will also need the Routing Module. With the Navigation Module you'll be able to:

  • Create Turn by Turn instructions for a given route.
  • Update the navigation instructions as a function of a Latitude/Longitude position.

Navigation Module Interface Diagram

OverviewNavigationModule.jpg
VisioMove 2.1.4, Visioglobe® 2015