|
VisioMove
2.1.4
|
This is the super class for all functor descriptor classes in the SDK. More...

Public Member Functions | |
| virtual | ~VgFunctorDescriptor () |
| Class destructor. More... | |
Public Member Functions inherited from VgEngine::VgReferenced | |
| VgReferenced () | |
| Constructor. More... | |
| VgReferenced (const VgReferenced &pThis) | |
| Copy constructor. More... | |
| virtual | ~VgReferenced () |
| Destructor. More... | |
| VgReferenced & | operator= (const VgReferenced &pThis) |
| Assignment operator. More... | |
| void | ref () const |
| This method is used to add a reference to this object. More... | |
| int | unref () const |
| This method is used to remove a reference to this object. More... | |
| int | getNbReferences () const |
| Retrieves the number of references to this object. More... | |
Public Attributes | |
| float | mStartTime |
| The functor start time (relative to the animation's start time). More... | |
| float | mEndTime |
| The functor's end time (relative to the animation's start time). More... | |
Protected Member Functions | |
| VgFunctorDescriptor () | |
| This class constructor is protected to prevent instantiation. More... | |
Protected Attributes | |
| Private * | mPrivate |
Protected Attributes inherited from VgEngine::VgReferenced | |
| int | mNbReferences |
| The number of references to this object. More... | |
Friends | |
| class | VgObjectBridge |
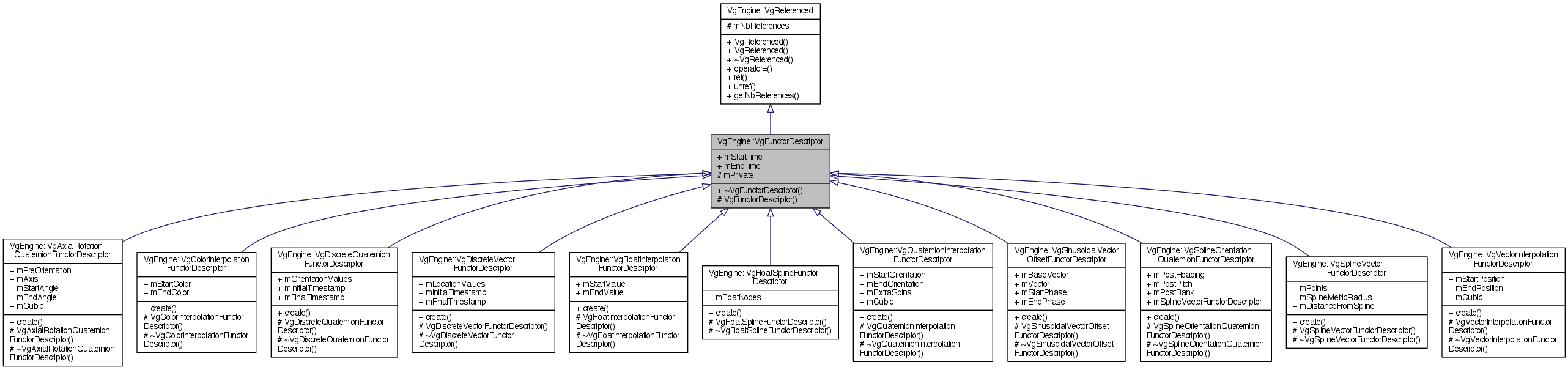
This is the super class for all functor descriptor classes in the SDK.
It simply contains a string that identifies the functor type. This class can not be used directly, only the concrete functor descriptor subclasses can.
A functor descriptor class is used to describe an animation which can be applied to a VgEngine::VgSpatial object.
|
virtual |
Class destructor.
|
protected |
This class constructor is protected to prevent instantiation.
This class can only be instantiated throught it's concrete subclasses.
|
friend |
| float VgEngine::VgFunctorDescriptor::mEndTime |
The functor's end time (relative to the animation's start time).
If this member is negative when the animation is instantiated, it means animation's end. Default value is -1.
|
protected |
| float VgEngine::VgFunctorDescriptor::mStartTime |
The functor start time (relative to the animation's start time).
Default value is zero.